すばるさんから勉強。 備忘録。 全体構成
すばるさんのブログから備忘録 大変べんきょうになります。 数珠繋ぎ モジュール
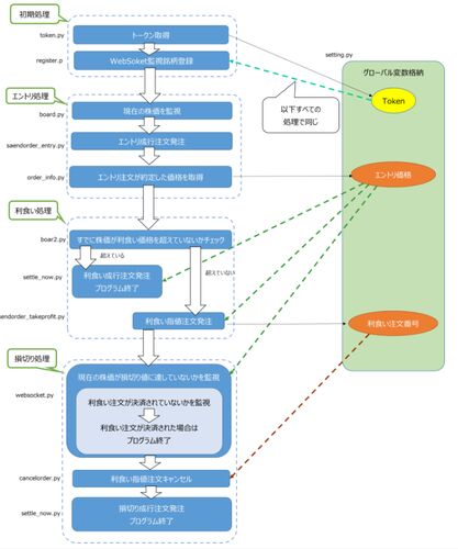
KabuコムAPIの利用については、kabuステーションが起動してないといけません。 わかりやすい図を見つけましたので、備忘録とします。 kabuコム
引用をストックしました
引用するにはまずログインしてください
引用をストックできませんでした。再度お試しください
限定公開記事のため引用できません。